Definition Type: Element
Name: Authorization
Containing Schema: PriorRequest.xsd
MinOccurs 1
MaxOccurs 1
Abstract
Collapse XSD Schema Diagram:
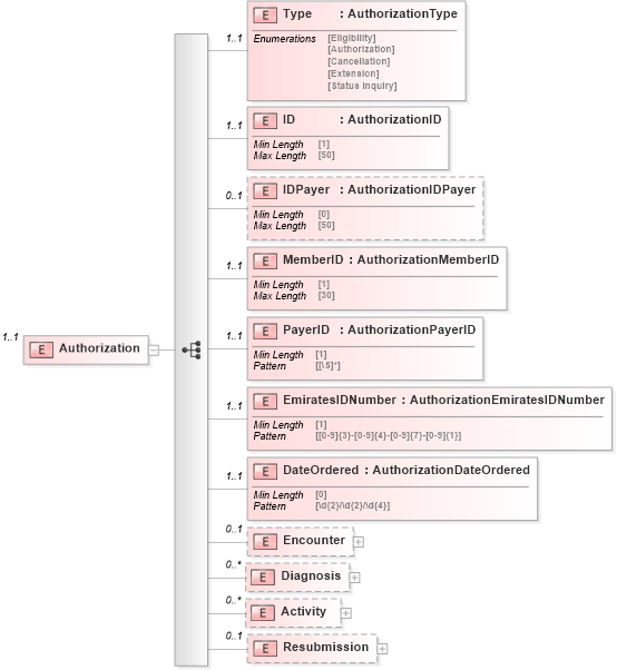
Drilldown into Resubmission Drilldown into Activity Drilldown into Diagnosis Drilldown into Encounter Drilldown into DateOrdered Drilldown into EmiratesIDNumber Drilldown into PayerID Drilldown into MemberID Drilldown into IDPayer Drilldown into ID Drilldown into TypeXSD Diagram of Authorization
Collapse XSD Schema Code:
<xs:element minOccurs="1" maxOccurs="1" name="Authorization">
    <xs:complexType>
        <xs:sequence>
            <xs:element minOccurs="1" maxOccurs="1" name="Type" type="tns:AuthorizationType" />
            <xs:element minOccurs="1" maxOccurs="1" name="ID" type="tns:AuthorizationID" />
            <xs:element minOccurs="0" maxOccurs="1" name="IDPayer" type="tns:AuthorizationIDPayer" />
            <xs:element minOccurs="1" maxOccurs="1" name="MemberID" type="tns:AuthorizationMemberID" />
            <xs:element minOccurs="1" maxOccurs="1" name="PayerID" type="tns:AuthorizationPayerID" />
            <xs:element minOccurs="1" maxOccurs="1" name="EmiratesIDNumber" type="tns:AuthorizationEmiratesIDNumber" />
            <xs:element minOccurs="1" maxOccurs="1" name="DateOrdered" type="tns:AuthorizationDateOrdered" />
            <xs:element minOccurs="0" maxOccurs="1" name="Encounter">
                <xs:complexType>
                    <xs:sequence>
                        <xs:element minOccurs="1" maxOccurs="1" name="FacilityID" type="tns:EncounterFacilityID" />
                        <xs:element minOccurs="0" maxOccurs="1" name="Type" type="tns:EncounterType" />
                    </xs:sequence>
                </xs:complexType>
            </xs:element>
            <xs:element minOccurs="0" maxOccurs="unbounded" name="Diagnosis">
                <xs:complexType>
                    <xs:sequence>
                        <xs:element minOccurs="1" maxOccurs="1" name="Type" type="tns:DiagnosisType" />
                        <xs:element minOccurs="1" maxOccurs="1" name="Code" type="tns:DiagnosisCode" />
                    </xs:sequence>
                </xs:complexType>
            </xs:element>
            <xs:element minOccurs="0" maxOccurs="unbounded" name="Activity">
                <xs:complexType>
                    <xs:sequence>
                        <xs:element minOccurs="1" maxOccurs="1" name="ID" type="tns:ActivityID" />
                        <xs:element minOccurs="0" maxOccurs="1" name="Start" type="tns:ActivityStart" />
                        <xs:element minOccurs="1" maxOccurs="1" name="Type" type="tns:ActivityType" />
                        <xs:element minOccurs="1" maxOccurs="1" name="Code" type="tns:ActivityCode" />
                        <xs:element minOccurs="0" maxOccurs="1" name="Quantity" type="tns:ActivityQuantity" />
                        <xs:element minOccurs="1" maxOccurs="1" name="Net" type="tns:ActivityNet" />
                        <xs:element minOccurs="0" maxOccurs="1" name="Clinician" type="tns:ActivityClinician" />
                        <xs:element minOccurs="0" maxOccurs="unbounded" name="Observation">
                            <xs:complexType>
                                <xs:sequence>
                                    <xs:element minOccurs="1" maxOccurs="1" name="Type" type="tns:ObservationType" />
                                    <xs:element minOccurs="1" maxOccurs="1" name="Code" type="tns:ObservationCode" />
                                    <xs:element minOccurs="0" maxOccurs="1" name="Value" type="tns:ObservationValue" />
                                    <xs:element minOccurs="0" maxOccurs="1" name="ValueType" type="tns:ObservationValueType" />
                                </xs:sequence>
                            </xs:complexType>
                        </xs:element>
                    </xs:sequence>
                </xs:complexType>
            </xs:element>
            <xs:element minOccurs="0" maxOccurs="1" name="Resubmission">
                <xs:complexType>
                    <xs:sequence>
                        <xs:element minOccurs="1" maxOccurs="1" name="Type" type="tns:ResubmissionType" />
                        <xs:element minOccurs="1" maxOccurs="1" name="Comment" type="tns:ResubmissionComment" />
                        <xs:element minOccurs="0" maxOccurs="1" name="Attachment" type="tns:ResubmissionAttachments" />
                    </xs:sequence>
                </xs:complexType>
            </xs:element>
        </xs:sequence>
    </xs:complexType>
</xs:element>
Collapse Child Elements:
Name Type Min Occurs Max Occurs
Type Type 1 1
ID ID 1 1
IDPayer IDPayer 0 1
MemberID MemberID 1 1
PayerID PayerID 1 1
EmiratesIDNumber EmiratesIDNumber 1 1
DateOrdered DateOrdered 1 1
Encounter Encounter 0 1
Diagnosis Diagnosis 0 unbounded
Activity Activity 0 unbounded
Resubmission Resubmission 0 1